重庆视频监控系统维保方案
重庆视频监控系统维保方案-重庆监控安装工程公司
前言
很多建筑智能化系统(包含“监控系统”)在工程竣工验收后,虽然能够正常投入使用,但随着时间的推移,由于操作人员的技术水平较低和某些施工单位对售后服务工作的忽视,导致智能化系统逐渐瘫痪,最后完全成为摆设,白白浪费了大量投资。所以说,智能化建筑建成并不意味着就可以一劳永逸的享受现代科技的成果,大量艰苦的工作还在后面。只有在良好的管理下,智能化系统才能长期的维持正常工作,整个工程投资才能得到预期的效益。
随着人们投资意识水平的不断提高,同时人们的服务意思越来越强,因此,在现在的绝大多数智能化系统项目中,对于一个注重品牌效应的系统集成公司来说,非常希望通过“健康工程”的实施来服务客户。我公司会在工程竣工验收后系统投入使用时,提供X年的系统免费维护和保养的服务。这不仅是口头上的一个承诺,更多是体现在工程维保的实施过程中。
对于XX公司(以下简称:XX公司)内部监控系统,具有相当复杂的环境,厂区区域广,社会行业多,服务内容多,现场环境复杂。在生产中涉及:办公楼、研发楼、科技楼、工厂、煤碳、码头、运输管道等;在生活中涉及:居住区,活动场管(体育馆、电影院、游泳馆)、公共服务(商户、银行、电力、邮政等)。如此复杂的一个多元化企业,对监控系统的功能要求和质量要都具有特定的要求。而对于一套复杂的监控系统来说,系统的售后服务显得尤其重要。一套好的售后服务体系统,不只能让系统提高运行寿命、提升运行质量、及时排故解痪;最重要的是能对生产和管理及时跟进、能对生活中的特定事件进行回顾。建立一套真正实用、可靠、稳定的XX公司监控系统。为此,我们对我们所设计和建设的监控系统作对如下维保方案,并按此方案实施到位。
一、工程保修期
XX公司(以下简称:本公司)向XX公司监控系统工程提供为期X年的免费服务,在服务期满后,可按签订维保合同。
二、维保服务范围
保修期内的具体服务范围:1、新增或更换的系统设备及管线
2、旧系统中能利用的设备及管线
三、维保服务内容
主要内容包括:
1、 监控室机房环境。
2、 设备运行环境。
3、 所有设备的安装位置、运行情况。
4、 线路使用情况及线路敷设路径、走线方式等。
5、 线路所有接口、所有视频头、接线柱线路接点是否牢固。
6、 软件使用情况、软件升级情况。
7、 系统数据备份情况。
3.1服务方式
针对XX公司监控系统的特殊性,本公司提供一切维护设备之外;当系统达到一定规模时,还配置专人长驻XX公司进行维保工作。长驻人员配置对照表如下:
系统规模 | 配置 |
0~500台摄像机 | 不配置长驻人员 |
500~1000台摄像机 | 1人 |
每增加500台摄像机 | 增配1人 |
达2000台及以上摄像机 | 配置维保专车一部 |
在设备方面,对常规设备,如:硬盘录像机、各种规格的摄像机、分配器等进行现场备货,以提高维保质量。设备配置率为:1%,小数位采用只进不舍方式,如:2台半球摄像机,配置1台备用;102台红外一体摄像机,配置2台备用。
3.2 故障诊断和排除
按照故障严重程度定义客户系统故障级别,我公司将根据故障级别分别安排不同响应方案进行故障排除服务。系统故障级别我们一般分为SIS-1、SIS-2、SIS-3三个级别。
3.3设备维修
对于出现故障的设备或零部件、接插件,我公司免费负责维修,一般分两种情况:1)对于小型常见故障,现场进行设备维护,以最快的速度保证设备运行良好,确保整个系统的健康运行,2)使用备用设备替换上,并将替换下的设备返厂修理。若在维保期外,将收取合理的设备维修费用。
3.4软件升级
本公司现场维护人员将和各系统厂家进行联动,为客户适时地提供软件的升级服务。保障客户的系统软件保持先进性和稳定性。
3.5定期系统巡检
定期系统巡检分三个层次:
第一个层次,维护人员将定期对系统运行情况进行监测,根据系统反馈的运行情况对运行状态进行评估,保障系统处于良好的运行状态。当系统发生故障时现场维护人员将根据现场情况进行故障判别,对于故障判别清楚,可以现场解决的给予现场解决,对于现场无法判别的故障由我公司维护中心进行处理。
第二个层次,根据系统健康运行周期,本公司定期派资深工程师到现场进行周期性系统整体巡检,对系统设备进行例行检查,系统性能进行分析、优化,保证系统始终处于健康状态。并对现场维保人员进行考核、评估。
第三个层次,根据系统巡检情况,给出系统性能评估报告,并提出针对性的进行系统优化方案,以期系统达到最大收益。
3.6定期系统保养
由于智能化设备对其所处运行环境要求较高,本公司的维保人员对系统运行环境进行保洁和保养服务,保证系统处于良好的环境中,从而提高系统运行的可靠性和稳定性。
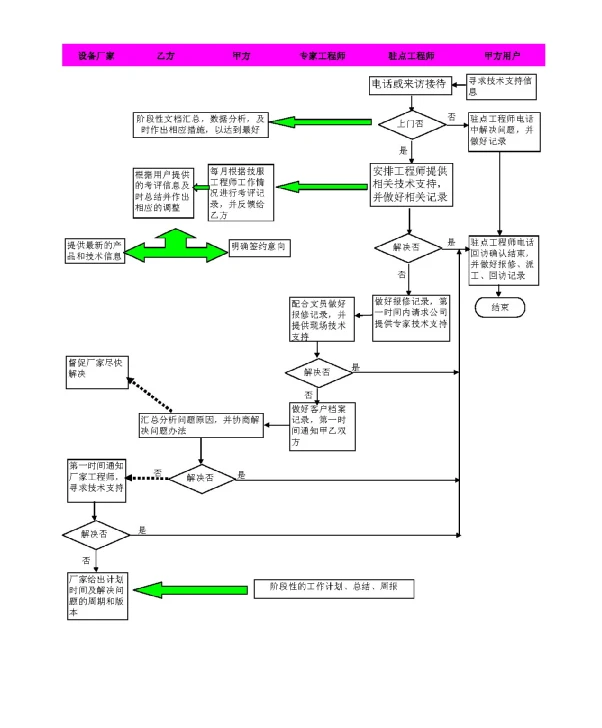
四、维保流程
4.1维保服务流程

4.2定期系统巡检流程

五、故障等级定义及对应服务方案
为了更好的维护客户的智能化系统,保证客户的各种应用能够平稳的运行,我公司根据客户系统的出现问题的严重程度制定,制定如下级别的客户系统维护服务标准,便于客户选择适合自己的服务以及合理地调度公司的人力资源。
客户系统服务级别——
(1) SIS 1
问题程度:
● 核心设备出现故障
● 大区域瘫痪
●核心监控场所出现严重问题
处理方案:
²第一时间响应,现场工程师赶赴问题现场,查清故障现象,会同公司资深系统工程师共同分析,尽最大可能现场实时排除故障。
²30分钟内现场工程师不能现场排除故障的,会同公司资深系统工程师提供一套临时解决方案供客户使用。
²根据客户和现场工程师提供或远程监测获得的信息判断为设备硬件问题,如公司有备件,将在1小时内派工程人员到达客户现场,进行设备更换。如公司没有备件,则确定一个临时解决方案,在1小时内派资深工程师到达客户现场,提供直接的技术支持。
(2) SIS 2
◆ 问题程度:
● 系统整体性能下降或不稳定,严重影响客户核心监控场所
● 系统中非核心设备故障,但导致影响部分客户的核心使用。
●这类故障对客户的日常工作有较严重的影响。
◆ 处理方案:
²第一时间响应,现场工程师赶赴问题现场,查清故障现象,会同公司资深系统工程师共同分析,尽最大可能现场实时排除故障。
²60分钟内现场工程师不能现场排除故障的,会同公司资深系统工程师提供一套临时解决方案供客户使用。
²2小时不能排除故障的,根据现场工程师提供的信息或远程监测到的信息判断为设备硬件问题,如公司有备件,将在4小时内送备件到现场,进行设备更换。如公司没有备件,公司负责协调厂家准备备件以最快速度到达现场。
²新设备到达现场仍不能解决问题的,报告公司主管部门备案,同时请求厂家技术支持。。
(3)SIS 3
◆ 问题程度:
● 某个或几个独立系统性能下降,但对客户的主要应用系统目前影响不大
● 非核心设备故障,对客户主要应用系统没有影响或影响不大
◆ 处理方案:
²第一时间响应,现场工程师赶赴问题现场,查清故障现象,尽最大可能现场实时排除故障。
²2小时内现场工程师不能现场排除故障或无法提供客户满意的解决方案,现场工程师会同公司资深系统工程师提供一套临时解决方案供客户使用。
六、定期维保服务内容
定期维保服务主要包含两个方面,一是定期系统巡检,由公司组织巡检人员协同现场工程师进行周期性的定期系统巡检,。二是规定现场工程师组织定期系统保养。针该对该项目,我公司承诺在一年内不低于四次的资深工程师现场评估,其主要内容包括:系统整体检测、保养评估、现场工程师的考核。
系统整体检测具体内容有:
u系统故障隐患排查
u系统试运行检测
u系统各项功能性检查
u系统设备重要性能指标检查
u系统运行稳定性检测
u系统运行安全可靠性检测
u系统重要数据备份
u系统软件维护和升级
u系统重要设备工作电源环境检查
u重要设备接地可靠性检查
保养评估具体内容有:
u系统设备环境专业保洁整理
u系统前端设备专业保洁整理
u系统核心设备定期维护性保养
上一篇: 重庆弱电机房装修工程解决方案
